2022 年 05 月 30 日
第4話: OQS-demos:PQC対応版 Chromium や Wireshark

Open Quantum Safe project / OpenSSL や Demo
OQS-demos
OQS プロジェクトでは、OQS-OpenSSL の他に、OQS-Demos として、PQC ライブラリである liboqs を組み込んだ Apache や nginx, Chromium, Wireshark など、数々の有用なソフトウエアが公開されています [1]。

出典: open-quantum-safe/oqs-demos[1], サイト画面
しかも、多くは docker イメージも用意されており、簡単に試行することが可能です。
以下にいくつかピックアップしてみます。
Chromium
Chromium は、Google Chrome や Opera などのベースとなっている OSS のウエッブブラウザですが、これの PQC 対応版となります。OQS-demos リポジトリで公開されている Chromium は、docker イメージではなく、直接、実行形式のバイナリが公開されています。
Ubuntu 18.04 環境にダウンロードして実行しようとしたのですが、ブラウザを画面表示する GUI 環境(X 環境)が ubuntu 側にはなかったので、PC 側に Sigwin をインストールし、Cygwin-X を使って、PC 側で画面表示しました。リモートの Linux のアプリケーション(Chromium)を Windows から利用するイメージです。
当然、実行しても、普通の Chromium ですが、ひとまず実行したイメージが以下。

しかし残念ながら、ハイブリッド(コンポジット)署名アルゴリズムには対応していないということで [2]、前回例に挙げたような rsa3072_picnicl1full などの組み合わせによる(コンポジット)証明書を使用しているサイトへの接続は試せないようです。
Wireshark
Wireshark は、ネットワーク上のデータ(パケット)を取得(キャプチャ)して中身を見たり解析したりができるパケットキャプチャ / ネットワークアナライザ アプリです。Docker イメージで提供されているので、docker 上で動作させた上で、かつ、こちらも Chromium 同様 GUI が必用なので、上と同様にして、PC 側で画面表示してみました。

試しに、上記の chrome で、PQC interop テスト用 web サイト [3] の中で、PQC のアルゴリズムとして Picnic L1 full を用いている以下のサイト(https://test.openquantumsafe.org:6850/※注:一般のブラウザで接続すると Picnic L1 full を解釈できずエラーになります)
picnicl1full * 6850 picnicl1full/*
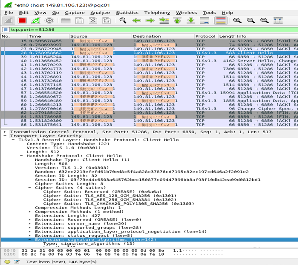
に接続し、かつ wireshark でパケットをキャプチャしてみると、以下のようになります。
証明書(署名アルゴリズム)として PQC(Picnic L1 Full) が利用されているサイトに PQC 対応の chrome ブラウザで接続でき、かつパケットも取得、分析できています。ちなみに、wireshark の画面から、接続プロトコルは TLS 1.3 であることも分かります。


ここで、上の wireshark の画面では、TLS プロトコル中の Client Hello メッセージを分解して表示していますが、カーソルを合わせている行に "signature algorithms" extension があるのが見えます。
この signature algorithms extension は、TLS1.2(RFC5246)[4] から定義されたもので、これを使うことで、TLS の接続確立(ハンドシェイク)時にクライアントのサポートしている署名アルゴリズムをサーバに伝えることができるようになっています。
今回、PQC 対応の chrome ブラウザからから送られた signature algorithms extension の内容を見ると、wireshark の表示上は unknown となっていますが(ここまでは PQC 向け修正が追いついていないのでしょう)、OQS が "Code points/OIDs of SIG algorithms" [5] として定義した値と比較すると、右列の四角枠内に追記したように、今回接続に使用された Picnic L1 Full が含まれ(オレンジ色部分)、接続時に利用可能とされていることが分かります。

ここから想像するに、例えば Apache を利用した web サーバでは、RSA の鍵用の証明書と、ECC(楕円)の鍵用の証明書の2つをセットしておいて、このクライアントからの signature algorithm 要求に応じて提供し分けることができますが、同様にして、PQC 対応ブラウザと PQC 非対応ブラウザが混在する環境で、ブラウザが処理できる側の証明書を送り分けるようにできるかもしれません。この後、試してみたいと思います。
次回 : OQS-demos:PQC 対応版 Apache httpd と既存暗号 /PQC 混在環境
次回は、その「Apache httpd と 既存暗号 /PQC 混在環境」について解説します。
出典
- [1]
- "open-quantum-safe / oqs-demos", GitHub
- [2]
- "open-quantum-safe / oqs-demos / chromium /", GitHub
- [3]
- "Open Quantum Safe interop test server for quantum-safe cryptography", Open Quantum Safe
- [4]
- T. Dierks and E. Rescorla, "The Transport Layer Security (TLS) Protocol Version 1.2", RFC 5246, 2008-08
- [5]
- "open-quantum-safe / openssl / oqs-template / oqs-sig-info.md", GitHub









